新必应
新必应

新必应

84 人下载过| 网络工具| 71.2MB
  • 软件介绍
  • 软件特色
为您推荐: 智能聊天对话软件
新必应软件属于运用高新科技打造的、具备更高智能化程度的搜索类软件,其能够为用户带来诸多便捷。不论用户在学习过程中抑或是日常生活里产生疑问,皆可借助这款软件进行搜寻并获取解答,整体使用体验较为良好。

新必应怎么申请候补名单

1在打开软件之前,需使用加速器并将其设置为全局模式,节点选择美国地区,随后点击左上方的用户头像。

2. 进入相关页面后,点击正下方中间位置的蓝色图标,紧接着点击“加入等待列表”选项,之后按照所展示的步骤完成申请操作,完成申请后系统将通过邮箱告知相关结果。

3. 亦能够注册一个国家地区选择为美国的新账号,如此便可直接使用该软件。

新必应怎么聊天

1. 还是点击正下方的蓝色图标。

2. 进入界面后会出现一个对话框,用户可从中挑选自身期望的对话方式,然后在下方的输入框内输入想要表达的话语。

3. 输入完成后等待系统给出回复,即可开启对话流程。

新必应软件提示“此内容在你的区域不可用”应对措施

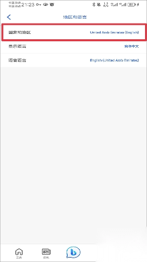
1. 针对新账号,首先点击用户头像,进入页面后点击“设置”选项。

2. 接着点击“地区和语言”选项。

3. 把国家地区设定为国外,完成设置后退出应用程序,随后再次进入。要是首次操作未能解决问题,可尝试多次退出并重新进入应用程序。

软件优势

1. 以老版Bing为基础,新Bing推出了新颖的搜索方式。 2. 新必应在生成相关联的链接时,还融入了可靠的网站资源信息,以便用户能够从多个角度分析问题。 3. 该软件能够依据用户的表述、书写内容以及思考方向进行查找,支持综合性搜索,并且会分享详细的答案。 4. 在进行聊天时,用户可以进行自然流畅的交流,还能够基于最初的搜索内容提出后续问题,进而获得更为优质的答复。 5. Bing能够作为一种具备创意功能的工具加以运用,它能够辅助用户创作诗歌、撰写故事,甚至分享用户针对项目所产生的想法。

智能聊天对话软件更多